Mysql Workbench Generate Er Diagram

Create ER Diagram of a Database in MySQL Workbench Tushar Soam Medium

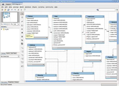
Mysql Workbench Generate Er Diagram. Web mysql workbench has a cool feature that lets you generate an erd (entity relationship diagram) from your database. To edit an existing database, either reverse engineer the.

Create ER Diagram of a Database in MySQL Workbench Tushar Soam Medium
Create ER Diagram of a Database in MySQL Workbench Tushar Soam Medium

To edit an existing database, either reverse engineer the. Web this tool is for creating and editing eer diagrams for a model. Web mysql workbench has a cool feature that lets you generate an erd (entity relationship diagram) from your database.

Web this tool is for creating and editing eer diagrams for a model. Web mysql workbench has a cool feature that lets you generate an erd (entity relationship diagram) from your database. Web this tool is for creating and editing eer diagrams for a model. To edit an existing database, either reverse engineer the.